E-wallet
Display one or more supported e-wallet icons on your mobile application’s checkout page to offer customers a seamless payment experience. Once a customer selects an e-wallet, they will be redirected to the corresponding app to complete the transaction.
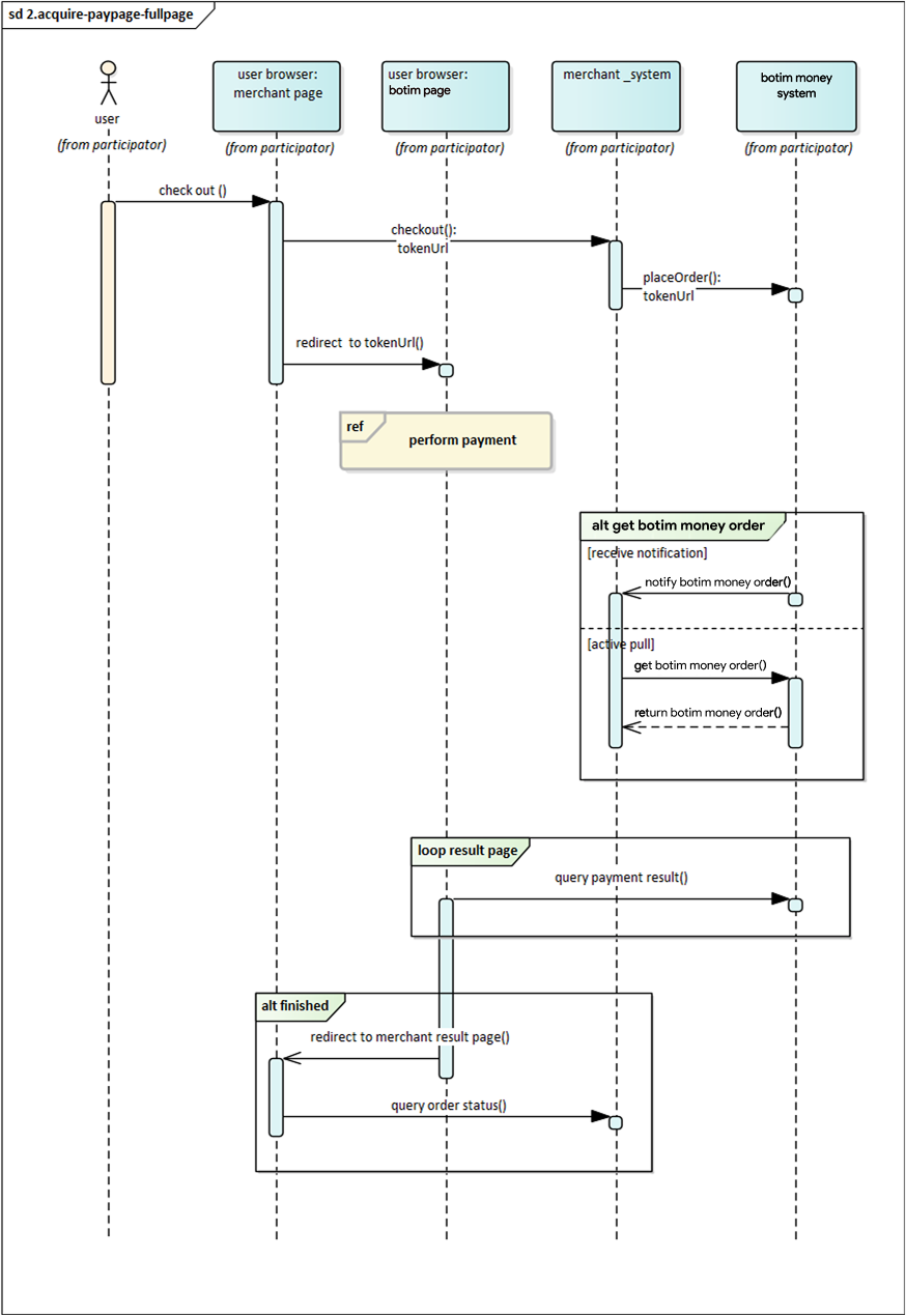
User Experience
- When customers are ready to complete their payment, your application creates a new order creation request.
- The Botim Money returns a URL that your APP can revoke the E-wallet's checkout through deeplink method.
- Customers enter their payment details on the payment page and complete the transaction.
- Upon successful payment, customers are redirected to the merchant's success page.

Integrate the API
Initiate E-Wallet Payment via Botim Money
Step 1: Display E-Wallet Options
- When the customer confirms their intent to pay, render the list of available e-wallets.
- The selection and order of e-wallets are determined by the merchant and stored on the merchant's server.
- The merchant app must query the merchant's server to retrieve this list when the customer initiates payment.
Step 2: Create Payment Order
- Call the Create order API.
- Construct the request according to the API documentation.
- Set the
paySceneCodeparameter toEWALLET.
Step 3: Handle API Response
- If the API request is successful, Botim Money will return a deeplink.
- Use this deeplink to redirect the customer to the selected e-wallet for payment.
Step 4: Redirect to Success Page
- Create a success page at the URL specified in the
redirectUrlparameter. - This page should display an order confirmation message to the customer.
- After the payment is completed via the e-wallet, Botim Money will automatically redirect the customer to this success page.
Asynchronous Notification
If the notifyUrl is set in the order creation request, after the transaction, Botim Money will send payment result to the url.
Change Order Status
You can initiate Revoke, Cancel, Refund and other operations on the created order.
Retrieve Order
To retrieve the order detail, call the Retrieve Order Detail API.
